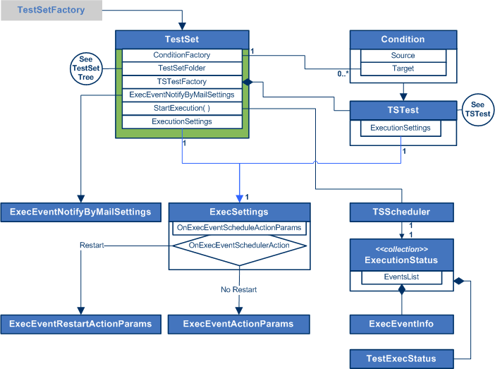
A TestSet is a collection of TSTest objects that can be executed as a unit. The TestSet manages the sequencing and conditions for the runs of its TSTests.
Starting the execution of a TestSet instantiates a TSScheduler object. The TSScheduler runs the test instances according to the ExecSettings of the test set.
The ExecEventNotifyByMailSettings object contains the configuration for email notifications of various test execution events.

TSTest on Test Execution
