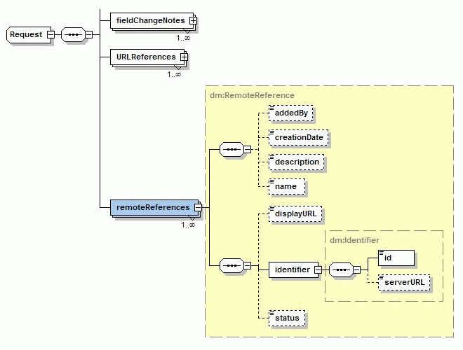
remoteReference
Note: For more information about how to create Request/remoteReferences, see ExampleCreateRequest.java.
|
Property |
Type |
Description |
Required |
|---|---|---|---|
|
addedBy |
string |
The name of the user who added the remote reference |
No |
|
creationDate |
dateTime |
The date on which the remote reference is added. The XML Schema type |
No |
|
description |
string |
The description of the remote reference. |
No |
|
name |
string |
The name of the remote reference |
No |
|
displayURL |
string |
The URL of the remote reference |
No |
|
identifier |
Identifier |
The ID and optional serverURL elements |
Yes |
|
identifier / id |
string |
Request ID. A numeric value, which is normally greater than 30,000. |
Yes |
|
identifier / serverURL |
string |
URL of the PPM Server. It is mainly used in request remote reference. This value defaults to an empty string. |
Yes |
|
status |
string |
Status of the reference |
Yes |

