Configure the TIBCO EMS Non-Intrusive agent
Supported for: Windows only
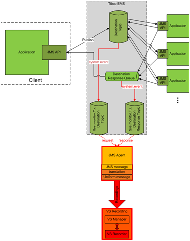
The TIBCO EMS Non-Intrusive agent serves to virtualize JMS communication in TIBCO Enterprise Message Service ™ (TIBCO EMS). No endpoint is created and a client application does not require reconfiguration. The agent listens to system topics where all communication can be monitored. When the service is switched to Simulating mode, it manipulates the service JMS account permissions in the JMS bus (EMS) to prevent a real service from receiving client communication. Administrator account credentials in TIBCO EMS are required.
To configure the TIBCO agent:
-
Prerequisites
The TIBCO EMS Non Intrusive agent requires 2 64-bit DLL libraries that are not supplied with the product:
Tibco.EMS.dllandTibco.EMS.Admin.dll. These libraries are supplied with the installation of TIBCO Enterprise Message Service ™ (EMS), located in thebindirectory in the EMS installation folder. The typical default location isc:\tibco\ems\6.0\bin\.Copy the 2 libraries to the bin folder of the OpenText Service Virtualization installation directory:
- If you are working with the OpenText Service Virtualization Server: By default, the Server installation folder is located in
C:\Program Files\OpenText\OpenText Service Virtualization Server\Server\bin. - If you are working with the Designer's embedded server: By default, the Designer installation folder is located in
C:\Program Files\OpenText\OpenText Service Virtualization Designer\Designer\bin.
Note: After copying the libraries to the directory, you must restart OpenText Service Virtualization.
- If you are working with the OpenText Service Virtualization Server: By default, the Server installation folder is located in
-
Configure the agent settings
From the main menu, select Tools > Options. On the Agents Page, select TIBCO EMS Non Intrusive. For user interface details, see the TIBCO EMS agent settings.

