Configure the Generic JMS agent
This task describes how to configure the OpenText Service Virtualization Generic JMS agent.
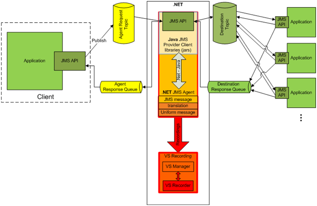
The Generic JMS agent serves to virtualize JMS communication in any JMS provider (IBM® WebSphere® MQ, Weblogic, JBoss, ...). It uses general JMS API and JNDI to lookup and work with JMS resources (context factories, connection factories, queues, topics). It loads Java JVM (Java Virtual Machine) with JMS provider libraries required for JMS communication in process.
Note: The Generic JMS agent only supports JMS BytesMessage and TextMessage according to the SOAP over JMS specifications.
                                                            
                                                        
To configure the Generic JMS agent:
- 
                                                                
Prerequisites
The Generic JMS Agent uses a standard JMS API with JNDI lookups. You must first configure an environment with JMS resources.
- 
                                                                        
Configure JMS. Create virtual destination(s) in JMS server (Webpshere MQ, Weblogic, JBoss, …)
- Create a Virtual Request destination.
 - If you want to use a permanent ReplyTo destination, create a Virtual Reply destination. If not, a temporary ReplyTo destination is used.
 
 - 
                                                                        
Configure JNDI. Configure JNDI mapping for virtual destinations enable the agent to lookup destinations in JNDI.
- Configure mapping for the Virtual Request destination.
 - If a permanent ReplyTo destination is used, configure mapping for the Virtual Reply destination.
 
 
 - 
                                                                        
 - 
                                                                
Configure the agent settings
From the main menu, select Tools > Options. On the Agents Page, select JMS. For user interface details, see the Generic JMS agent settings.
 

                                                        
                                                        
                                                        
                                                        
                                                        
                                                                    
                                                                    
                                        
                                        