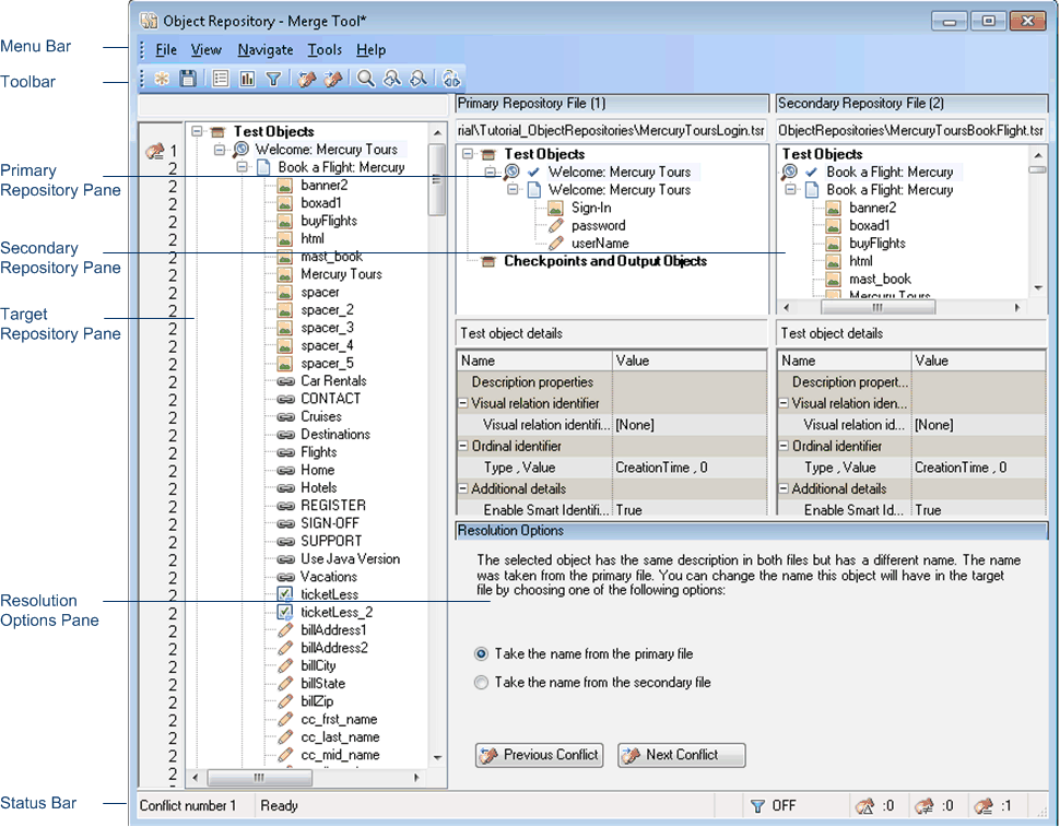
Object Repository Merge Tool Main Window

Relevant for: GUI tests and components

This window displays the two repositories selected for merging and the target repository containing the merged content. This window also provides tools for analyzing the merge and resolving conflicts.

To access

In the Object Repository Manager, select Tools > Object Repository Merge Tool.

Important information
  • You cannot work with the Object Repository Manager or the Object Repository Comparison Tool while the Object Repository Merge Tool is open.

  • Test objects that do not have description properties, such as Page or Browser objects, are compared by name only. If the same object is contained in both the source object repositories but with different names, they will be merged into the target object repository as two separate objects.

Relevant tasks

Merge two shared object repositories

The Object Repository Merge Tool main window contains the following key elements:

See also: