Object Repository Merge Tool Main Window
Relevant for: GUI tests and components
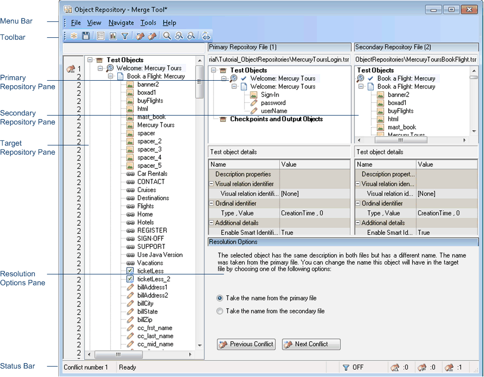
This window displays the two repositories selected for merging and the target repository containing the merged content. This window also provides tools for analyzing the merge and resolving conflicts.
| Option | Description |
|---|---|
| To access |
In the Object Repository Manager, select Tools > Object Repository Merge Tool. |
| Important information |
|
| Relevant tasks |
The Object Repository Merge Tool main window contains the following key elements:
The target object repository pane displays a hierarchy of the objects, as well as their respective properties and values, that were merged from the primary and secondary object repositories. In the column to the left of the object hierarchy, the pane displays the source file of each object (1 is displayed for the primary file and 2 for the secondary file), and an icon representing the type of conflict, if any.
When you save the target object repository, the file path is displayed above the object hierarchy.
Note: To make it easier to see the status of an object at a glance, the text colors of the object names in the target object repository can be set according to their source and whether they caused a conflict.
Merging two object repositories can result in a target object repository containing a large number of objects. To make navigation and the location of specific objects easier in the target object repository pane, the Object Repository Merge Tool enables you to filter the objects in the pane and show only the objects that had conflicts that were resolved during the merge.
The target object repository pane provides the following functionality:
-
When you select an object in the target object repository, the corresponding object in the primary and/or secondary source file hierarchy is located and indicated by a check mark.
-
When you select an object in the target object repository, its properties and values are displayed in the Object Properties - Target File area at the bottom of the target object repository pane (View > Target Repository Object Properties).
-
If the merge results in a conflict, an icon is displayed to the left of the conflicting object in the target object repository. You can see a tooltip description of the conflict type by positioning your pointer over the icon.
-
When you right-click an object, a context-sensitive menu opens. You can expand an option or collapse the entire hierarchy in the target object repository, or, when applicable, you can change the conflict resolution method and result.
-
You can expand or collapse the hierarchy of the node by double-clicking a node. You can also expand or collapse the entire hierarchy in the target object repository by choosing Collapse All or Expand All from the View menu.
-
You can jump directly to the next or previous conflict in the target object repository hierarchy by choosing Next Conflict or Previous Conflict from the Navigate menu, or by clicking the Next Conflict or Previous Conflict buttons
in the toolbar or Resolution Options pane. -
You can locate one or more objects in the target object repository by using the Find Dialog Box (Object Repository Merge Tool).
-
You can show or hide the target object repository object properties by choosing View > Target Repository Object Properties.
Primary and Secondary Repository Panes
The primary and secondary object repository panes display the hierarchies of the objects, and their properties and values, in the original source object repositories that you chose to merge. The file path is shown above each object hierarchy.
The panes provide the following functionality:
-
You can expand or collapse the hierarchy of a selected item by double-clicking the item.
-
You can view the properties and values of an object in the Test object details area by selecting it in the relevant pane.
-
You can show or hide the panes by selecting or clearing Primary Repository or Secondary Repository in the View menu.
The Resolution Options pane provides information about any conflict encountered during the merge for the object selected in the target object repository. The pane also provides options that enable you to keep or change the conflict resolution method that was applied using the default resolution options.
The Resolution Options pane provides the following functionality:
-
When you select a conflicting object in the target object repository, the pane displays a textual description of the conflict and the resolution method used by the Object Repository Merge Tool. A choice of alternative resolution methods is offered.
-
You can select a radio button to choose an alternative resolution method for the conflict. Every time you make a change, the target object repository is automatically updated and is redisplayed.
-
You can jump directly to the next or previous conflict in the target object repository hierarchy by clicking the Previous Conflict or Next Conflict buttons.
-
For a local object repository merge, you can click the Ignore Object button to exclude a specific local object repository object from the merge process. The object remains in the local object repository when the merge is complete.
-
You can show or hide the pane by selecting or clearing Resolution Options in the View menu.
The status bar shows the following UI elements (unlabeled elements are shown in angle brackets):
|
UI Element |
Description |
|---|---|
| Conflict number |
The conflict number (if any) of the object selected in the target object repository pane. |
| <progress bar> |
Displayed during the merge process. Ready is displayed when the merge is complete. |
|
Filter. Displays the filter status of the target object repository pane. Possible states:
Note: Note: Click the Filter icon to open the Filter Dialog Box (Object Repository Merge Tool). |
|
ALM Connection. Displayed when OpenText Functional Testing is connected to an OpenText Application Quality Management project. |
|
Similar Description Conflict. For details on object conflicts, see Object conflicts. |
|
Same Name Different Description Conflict. For details on object conflicts, see Object conflicts. |
|
Same Description Different Name Conflict. For details on object conflicts, see Object conflicts. |
See also:

